|
Внимание, важное сообщение: Дорогие Друзья!
В ноябре далекого 2001 года мы решили создать сайт и форум, которые смогут помочь как начинающим, так и продвинутым пользователям разобраться в операционных системах. В 2004-2006г наш проект был одним из самых крупных ИТ ресурсов в рунете, на пике нас посещало более 300 000 человек в день! Наша документация по службам Windows и автоматической установке помогла огромному количеству пользователей и сисадминов. Мы с уверенностью можем сказать, что внесли большой вклад в развитие ИТ сообщества рунета. Но... время меняются, приоритеты тоже. И, к сожалению, пришло время сказать До встречи! После долгих дискуссий было принято решение закрыть наш проект. 1 августа форум переводится в режим Только чтение, а в начале сентября мы переведем рубильник в положение Выключен Огромное спасибо за эти 24 года, это было незабываемое приключение. Сказать спасибо и поделиться своей историей можно в данной теме. С уважением, ваш призрачный админ, BigMac... |
|
| Компьютерный форум OSzone.net » Клиентские ОС Microsoft » Microsoft Windows 7 » Службы - [решено] Не запускается служба Сервер - ошибка 1068 |
|
||||
|
|
Службы - [решено] Не запускается служба Сервер - ошибка 1068
|
|
Новый участник Сообщения: 5 |
Система Windows 7. Когда возникла необходимость предоставить доступ к папкам для других компьютеров сети - столкнулся с тем, что не сохраняются изменения параметров общего доступа (во вкладке "Дополнительные параметры общего доступа" центра управления сетями и общим доступом после установки флажков на "включить общий доступ к файлам и принтерам" и попытке сохранить изменения вкладка закрывалась, и изменения не сохранялись).
При проверке сетевых служб выяснилось, что не запущена служба Сервер (автоматический запуск/остановлена). Попытался запустить - получил ошибку 1068: Не удалось запустить дочернюю службу В свойствах службы "Сервер" нашел такие зависимости: - удаленный вызов процедур (RPC) - - модуль запуска процессов DCOM-сервера - - сопоставитель конечных точек RPC - драйвер сервера Server SMB 1.xxx - - драйвер сервера Server SMB 2.xxx - - - srvnet Первые три службы по списку проверил: все запущены, работают. драйвера сервера Server SMB 1.xxx и Server SMB 2.xxx - не знаю, как проверить работу, но сами файлы (насколько я понял это ...\system32\drivers\srv.sys и srv2.sys) присутствуют. Делал следующее: 1. удалял из реестра разделы Lanman Server и Lanman Workstation (за компанию) в ветках CurrentControlSet, в ContolSet001 и ConrolSet002, вносил соответствующие разделы со "здоровой" машины с идентичной версией Windows (с последующей очисткой разделов Shared из донорских разделов), перезапускал машину 2. удалял файл srv.sys и srv2.sys, перезапускал, вставлял соответствующие файлы со "здоровой" машины и перезапускал повторно Не помогло. Прошу помочь устранить проблему. |
|
|
Отправлено: 11:10, 09-09-2018 |
|
Новый участник Сообщения: 5
|
Профиль | Отправить PM | Цитировать C:\Windows\system32>sc query srv
SERVICE_NAME: srv TYPE : 2 FILE_SYSTEM_DRIVER STATE : 1 STOPPED WIN32_EXIT_CODE : 1077 (0x435) SERVICE_EXIT_CODE : 0 (0x0) CHECKPOINT : 0x0 WAIT_HINT : 0x0 C:\Windows\system32>sc start srv [SC] StartService: ошибка: 1058: Указанная служба не может быть запущена, поскольку она отключена или все связанн ые с ней устройства отключены. |
|
Отправлено: 11:49, 09-09-2018 | #2 |
|
Сообщения: 53589
|
Профиль | Отправить PM | Цитировать halonest, покажите параметры в разделах реестра:
|
|
Отправлено: 12:25, 09-09-2018 | #3 |
|
Новый участник Сообщения: 5
|
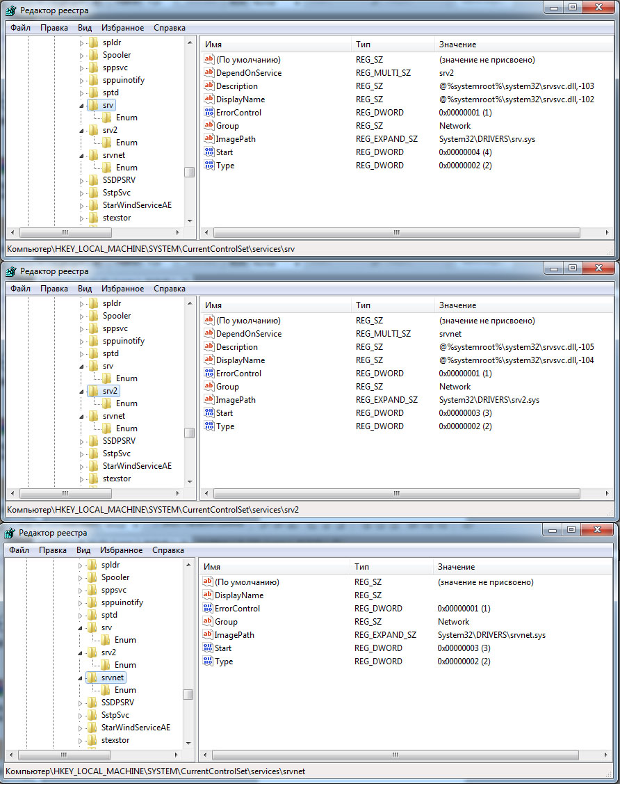
Профиль | Отправить PM | Цитировать Содержимое веток реестра в приложенном файле
|
|
Отправлено: 12:55, 09-09-2018 | #4 |
|
Сообщения: 53589
|
Профиль | Отправить PM | Цитировать halonest, ну вот в первой ветке исправьте значение Start на 3 и перезагрузитесь.
|
|
|
Отправлено: 13:00, 09-09-2018 | #5 |
|
Новый участник Сообщения: 5
|
Профиль | Отправить PM | Цитировать Petya V4sechkin, спасибо и респектище за компетентную помощь!
вопрос закрыт, после перезагрузки служба запустилась. |
|
Отправлено: 13:29, 09-09-2018 | #6 |
|
Новый участник Сообщения: 1
|
Профиль | Сайт | Отправить PM | Цитировать А если все ветви в порядке, но не запускается... Что можно еще попробовать сделать?
|
|
Отправлено: 20:01, 09-10-2019 | #7 |
|
Сообщения: 53589
|
Профиль | Отправить PM | Цитировать dmitriy_belsky@vk, какая операционная система?
Какая ошибка при попытке запуска службы Сервер? |
|
Отправлено: 21:59, 09-10-2019 | #8 |
|
Новый участник Сообщения: 2
|
Профиль | Отправить PM | Цитировать У меня такая же проблема. В реестре ветви все в порядке. Операционная система Windows Server 2008 R2. Не запускается служба сервер. Отсутствует вкладка "Доступ" в "Свойствах папки"
|
|
Отправлено: 15:14, 05-03-2020 | #9 |
|
Новый участник Сообщения: 2
|
Профиль | Отправить PM | Цитировать У меня такая же проблема. В реестре ветви все в порядке. Операционная система Windows Server 2008 R2. Не запускается служба сервер. Отсутствует вкладка "Доступ" в "Свойствах папки"
|
|
Отправлено: 15:40, 05-03-2020 | #10 |
|
|
|
Участник сейчас на форуме |
|
Участник вне форума |
![]() |
Автор темы |
![]() |
Сообщение прикреплено |
| |||||
| Название темы | Автор | Информация о форуме | Ответов | Последнее сообщение | |
| Службы - [решено] Служба сервер не запускается | igoriss | Microsoft Windows 7 | 51 | 04-02-2021 11:00 | |
| Службы - Служба автонастройки WLAN. Ошибка 1068. | silitek | Microsoft Windows 10 | 11 | 26-02-2016 14:26 | |
| Службы - Не работает служба WLAN. Ошибка 1068 | microtek | Microsoft Windows 7 | 3 | 23-02-2015 22:52 | |
| Ошибка - [решено] Служба сервер не запускается | minzdraff | Microsoft Windows 2000/XP | 6 | 15-03-2012 15:19 | |
| Не запускается служба сервер | XPurple | Microsoft Windows 2000/XP | 4 | 07-09-2005 11:48 | |
|