|
Внимание, важное сообщение: Дорогие Друзья!
В ноябре далекого 2001 года мы решили создать сайт и форум, которые смогут помочь как начинающим, так и продвинутым пользователям разобраться в операционных системах. В 2004-2006г наш проект был одним из самых крупных ИТ ресурсов в рунете, на пике нас посещало более 300 000 человек в день! Наша документация по службам Windows и автоматической установке помогла огромному количеству пользователей и сисадминов. Мы с уверенностью можем сказать, что внесли большой вклад в развитие ИТ сообщества рунета. Но... время меняются, приоритеты тоже. И, к сожалению, пришло время сказать До встречи! После долгих дискуссий было принято решение закрыть наш проект. 1 августа форум переводится в режим Только чтение, а в начале сентября мы переведем рубильник в положение Выключен Огромное спасибо за эти 24 года, это было незабываемое приключение. Сказать спасибо и поделиться своей историей можно в данной теме. С уважением, ваш призрачный админ, BigMac... |
|
| Компьютерный форум OSzone.net » Серверные продукты Microsoft » Microsoft Windows NT/2000/2003 » wmiprvse.exe грузит процессор на 100% |
|
|
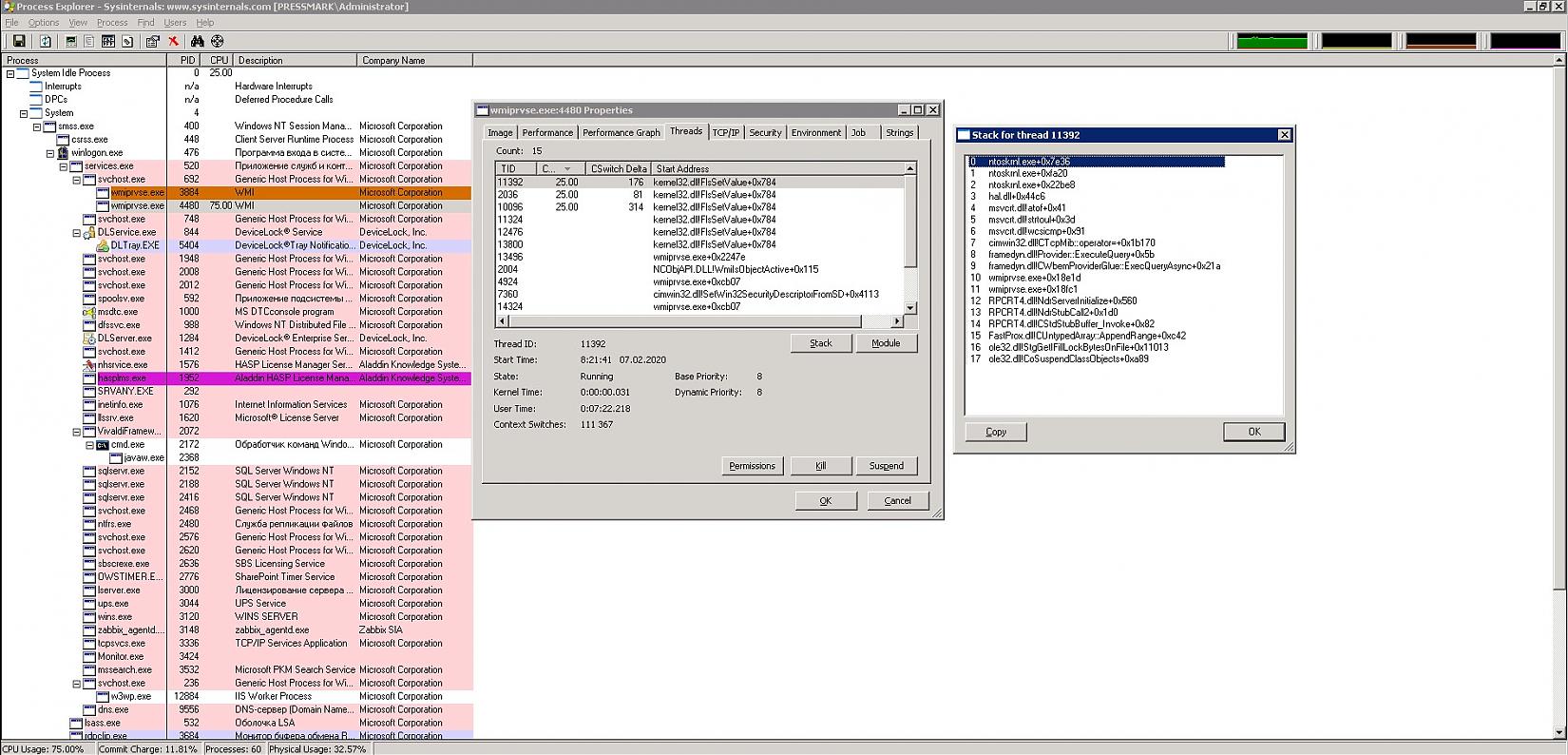
wmiprvse.exe грузит процессор на 100%
|
|
Новый участник Сообщения: 2 |
Приветствую,
Имеем сервер на Windows SBS 2003 (КД, DHCP, DNS) С неделю назад процесс wmiprvse.exe начал грузить на 100% процессор. Вирусов livecd касперского, dr.web и AVZ не показали. Лишние службы пробовал тормозить но эффекта это не принесло. Может будут советы что и где можно проверить? |
|
|
Отправлено: 11:30, 07-02-2020 |
|
Сообщения: 53589
|
Профиль | Отправить PM | Цитировать mr.andrei4, методика диагностики:
Is WMIprvse a real villain? И некоторые варианты в теме: [решено] Процесс wmiprvse.exe стал периодически вешать систему |
|
Отправлено: 21:07, 07-02-2020 | #2 |
|
Новый участник Сообщения: 2
|
Профиль | Отправить PM | Цитировать 1) Сделал сразу как появились зависания
2) Не используется 3) НА данный момент wmiprvse.exe висит постоянно на 95-100% загрузки, если убить, то через секунду появляется снова и сразу загружен. 4) Лог |
|
Отправлено: 11:18, 08-02-2020 | #3 |
|
|
Участник сейчас на форуме |
|
Участник вне форума |
![]() |
Автор темы |
![]() |
Сообщение прикреплено |
| |||||
| Название темы | Автор | Информация о форуме | Ответов | Последнее сообщение | |
| Службы - WmiPrvSE грузит процессор из-за 8GadgetPack. | sputnikk | Microsoft Windows 10 | 0 | 11-10-2017 08:16 | |
| Разное - [решено] Без видимых причин explorer.exe грузит процессор на 90-100% | Aquana | Microsoft Windows 2000/XP | 27 | 05-12-2014 22:51 | |
| Разное - Процесс WmiPrvSE грузит процессор | Oleg132 | Microsoft Windows 7 | 24 | 06-10-2014 09:08 | |
| процесс lvhidsvc.exe грузит процессор на 100%. Решение | kon2ur | Хочу все знать | 0 | 04-03-2013 14:06 | |
| Помогите svchost.exe грузит процессор на 100% | Vehal | Лечение систем от вредоносных программ | 1 | 24-02-2012 23:19 | |
|