Имя пользователя:
Пароль:
 | Правила  

Компьютерный форум OSzone.net » Клиентские ОС Microsoft » Microsoft Windows 7 » Интернет - Как удалить информацию в ПК об установленных ранее сетевых адаптерах?

Ответить
Настройки темы
Интернет - Как удалить информацию в ПК об установленных ранее сетевых адаптерах?

Аватара для Kalmiyk

Новый участник


Сообщения: 25
Благодарности: 0


Конфигурация

Профиль | Отправить PM | Цитировать


ОС Windows 7. Не могу настроить беспроводное подключение комп- ноутбук (хотя вроде знаю как). В связи с этим несколько раз удалял в диспетчере устройств сетвые адаптеры вместе с драйверами. Перезагружаю комп, он сам автоматически устанавливает драйвера. В папке сетевые подключения, эти самые подключения именуются компом в соответствии с маркой адаптера и в конце названия сначало ничего не было, теперь цыфра 1, потом (после удаления и перезагрузки) 2 и т.д. теперь 10. Если переименовываешь (удаляешь последнюю цифру в названии), то комп пишет, что адаптер с таким именем уже существует. Загружал ОС в безопасном режиме, удалял установленные драйвера сетевых устройств - названия по прежнему изменяются с добавлением номера в конце. Как удалить их?
В редакторе реестра: HKEY_LOCAL_MACHINE\SYSTEM\CurrentControlSet\services\Tcpip\Parameters\Interfaces, где я раньше устанавливал размер MTU, были фактически установленные адаптеры (подключения), а сейчас их намного больше. Пробывал их удлить с правами администратора. После перезагрузки они восстанавливаются. Наименования подключений не изменяются.
Возможно из-за этого и не получается настроить беспроводную сеть. В беспроводных подключениях, свойствах TCP\IP устанавливаю: на компе (сервер) IP 192.168.1.1 маска 255.255.255.0; на ноутбуке (клиент) IP 192.168.1.2 маска 255.255.255.0 шлюз 192.168.1.1 и DNS провайдера. Включаю даное подключение - соединение распознается как неопознаное. Смотрю состояние подключения, вкладка подробно, ip уже совершенно другой (на обоих машинах иногда на одной). Захожу опять в настройки TCP\IP, там в основном, введенные мнойт ранее вручную настройки (иногда они чудным образом меняются).
В этих же настройках (свойствах tcp\ip) есть автоматическое назначение ip, ставишь на нее галочку, появляется вкладка альтернативная конфигурация ip. Здесь все как и в основной конфигурации, ставлю ручной ввод адреса, ввожу его, пробую подключиться не получается, опять вхожу, меняю на автомат, потом пробую опять подключиться, перезагрузиться, опять войти сюда же, ставлю ручной и высвечиваются те же цыфры, что я вводил вручную (хотя на автомате они изчезали).
Пробовал чистить реестр некоторыми программами - не помогает.
Кто хоть что-то знает по этому поводу прошу помочь.

Отправлено: 09:01, 31-10-2009

 

Аватара для Vancouver

Ветеран


Сообщения: 8502
Благодарности: 1586

Профиль | Отправить PM | Цитировать


Свойства Системы вкладка «Дополнительно» щелкните по пункту «Переменные среды»,а затем в одноименном разделе нажмите на «Создать». Далее присвойте переменной имя: «devmgr_show_nonpresent_devices» и значение «1». После этого нажмите «OK» и перезагрузите компьютер. Теперь в Диспетчере устройств щелкните по «Вид | Показать скрытые устройства», чтобы увидеть старые драйвера сетевых адаптеров.

-------
Нефиг ставить то, к чему второй сервис-пак не вышел.
"Есть старое правило - чтобы не было геморроя, руки должны быть прямыми, а извилины - кривыми, но не наоборот." © Korzh

Это сообщение посчитали полезным следующие участники:

Отправлено: 10:18, 31-10-2009 | #2



Для отключения данного рекламного блока вам необходимо зарегистрироваться или войти с учетной записью социальной сети.

Если же вы забыли свой пароль на форуме, то воспользуйтесь данной ссылкой для восстановления пароля.


Аватара для Kalmiyk

Новый участник


Сообщения: 25
Благодарности: 0

Профиль | Отправить PM | Цитировать


Изображения
Тип файла: jpg Управл комп.jpg
(152.3 Kb, 51 просмотров)

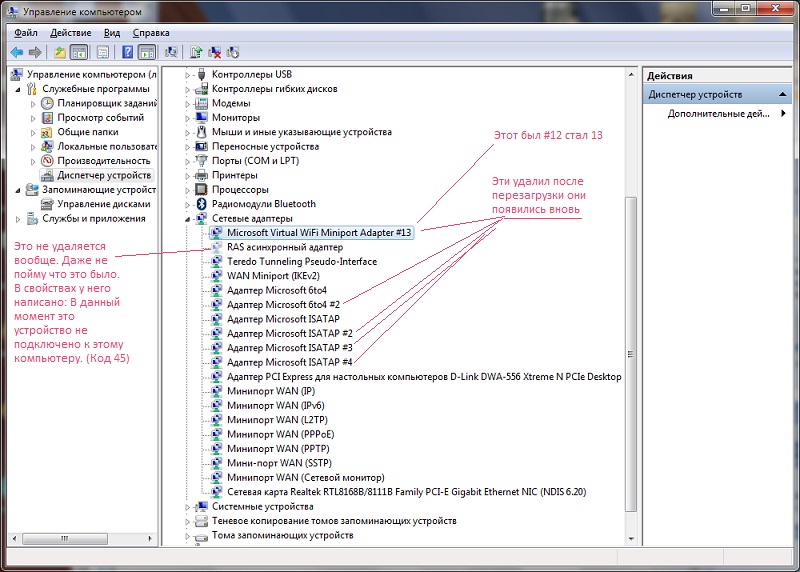
Vancouver, Сделал как описано, все отлично удалилось. В папке сетевые подключения в названиях больше нет навязчивых цыфр. Однако как показано на рисунке после перезагрузки вновь появились некоторые устройства. В частности я удалил сетевую карту Realtek RTL8168B/8111B Family PCI-E Gigabit Ethernet NIC (NDIS 6.20), адаптер D-Link, но система все-же оставила где-то копии драйверов и сведения об установленных ранее устройствах. Вот после перезагрузки они вновь, самостоятельно установились.
Но есть продвижения в беспроводном подключении: Установил на компьютере IP 192.168.1.2
на ноутбуке IP 192.168.1.3 шлюз 192.168.1.2. Конектится отказался. Зашел в свойства TCP\IP на компе IP уже 192.168.137.1. Оставил его. На ноутбуке поставил его шлюзом, IP на один больше. Машины соединились друг друга видят превосходно.
Но опять но. В высокоскоростном подключении (с PPPoE) стал устанавливать галочку "Разрешить другим пользователям использовать его", а мне в ответ "Не удается разрешить общий доступ. Ошибка 0х80004005: Неопозднанная ошибка"

Отправлено: 13:13, 31-10-2009 | #3


Аватара для Vancouver

Ветеран


Сообщения: 8502
Благодарности: 1586

Профиль | Отправить PM | Цитировать


Kalmiyk, http://forum.ixbt.com/post.cgi?id=print:14:45943

-------
Нефиг ставить то, к чему второй сервис-пак не вышел.
"Есть старое правило - чтобы не было геморроя, руки должны быть прямыми, а извилины - кривыми, но не наоборот." © Korzh


Отправлено: 13:18, 31-10-2009 | #4


Ветеран


Сообщения: 1958
Благодарности: 306

Профиль | Отправить PM | Цитировать


Kalmiyk,
По Realtek
HKEY_LOCAL_MACHINE\SYSTEM\CurrentControlSet\services\RTL8023xp\Enum
Где в Enum и по нему находите всю информацию
PCI\VEN_10EC&DEV_8139&SUBSYS_813910EC&REV_10\4&b244743&0&10F0
Где то в например
HKEY_LOCAL_MACHINE\SYSTEM\ControlSet\Control\Class\{4D36E972-E325-11CE-BFC1-08002BE10318}\0007
Тут лежит
InfPath = netrtl32.inf
Файл inf (windows\inf) основной файл для установки драйверов, в нем лежит информация об всех установленных файлах
удалив данный файл например netrtl32.inf, (и файл драйверов указанный внутри inf) то при перезапуске нечего добавляться не должно.

Подчистка по ранее IP
Для вас интересны ветки реестра
HKEY_LOCAL_MACHINE\SYSTEM\CurrentControlSet\services\Tcpip\Parameters\Interfaces\{GUI интерфейса}
HKEY_LOCAL_MACHINE\SYSTEM\ControlSet\Control\Network\{GUI}
Будет переменная и имя которое было присвоено сетевой карте например
HKEY_LOCAL_MACHINE\SYSTEM\ControlSet\Control\Network\{4D36E972-E325-11CE-BFC1-08002BE10318}\{F9A9F2CF-41AF-42A0-8BE0-DE7448013022}\Connection
PnpInstanceID = PCI\VEN_10EC&DEV_8139&SUBSYS_813910EC&REV_10\4&b244743&0&10F0
Name =

Отправлено: 14:27, 31-10-2009 | #5


Аватара для Kalmiyk

Новый участник


Сообщения: 25
Благодарности: 0

Профиль | Отправить PM | Цитировать


Изображения
Тип файла: jpg Раб стол.jpg
(78.6 Kb, 38 просмотров)

Valeant,
Тут "Где в Enum и по нему находите всю информацию
PCI\VEN_10EC&DEV_8139&SUBSYS_813910EC&REV_10\4&b244743&0&10F0",
я маленько не понял как именно найти информацию. Но я открыл свойства нужных сетевых карт, вкладка "сведения" выбрал ключ драйвера и по нему нашел искомые в HKEY_LOCAL_MACHINE\SYSTEM\CurrentControlSet\Control\Class\{4D36E972-E325-11CE-BFC1-08002BE10318}.
Удалил я файлы inf из реестра и папки windows\inf, но в папке еще остались файлы с тем же именем расширение PNF.
Перезагрузился - результат на рисунке. При разрешении совместного использования PPPoE все та же ошибка.
Там где указал Vancouver, существенного я ничего не подчеркнул для себя. Говориться все-таки об ОС Vista, а здесь Windows 7, сколько уже исправлений наработано. К тому же, ведь еще три дня назад все работало как часы. Дергнул меня черт заняться х... Теперь расхлебываю.

Отправлено: 17:04, 31-10-2009 | #6


Ветеран


Сообщения: 1958
Благодарности: 306

Профиль | Отправить PM | Цитировать


PNF по барабану но чтоб мусора не было и его с этим же именем можно убрать.
В файле inf например у меня netrtl32.inf смотрим внутри
...
[rtsntxp.Service]
DisplayName = %Rtlnicxp.Service.DispName%
ServiceType = 1 ; %SERVICE_KERNEL_DRIVER%
StartType = 3 ; %SERVICE_DEMAND_START%
ErrorControl = 1 ; %SERVICE_ERROR_NORMAL%
ServiceBinary = %12%\Rtnicxp.sys
LoadOrderGroup = NDIS
...

Rtnicxp.sys - лежит в windows\system32\drivers

Теперь по рисунку вам нужно это удалить? Если да то идем в реестр ветка
HKEY_LOCAL_MACHINE\SOFTWARE\Microsoft\Windows NT\CurrentVersion\NetworkCards
находим имя вашей "Беcпроводное сетевое" - там внутри так же видим
ServiceName = {хххххх}
Поиск по {xxxxxx} он нас все равно приведет
HKEY_LOCAL_MACHINE\SYSTEM\ControlSet\Control\Class\{4D36E972-E325-11CE-BFC1-08002BE10318}
выбираем нужный \??????
HKEY_LOCAL_MACHINE\SYSTEM\ControlSet\Control\Class\{4D36E972-E325-11CE-BFC1-08002BE10318}\??????
и удаляем его.

Последний раз редактировалось Valeant, 31-10-2009 в 19:27.


Отправлено: 19:08, 31-10-2009 | #7


Аватара для Kalmiyk

Новый участник


Сообщения: 25
Благодарности: 0

Профиль | Отправить PM | Цитировать


Valeant,
Цитата Valeant:
HKEY_LOCAL_MACHINE\SOFTWARE\Microsoft\Windows NT\CurrentVersion\NetworkCards »
, здесь находятся только физические сетевые адаптеры, у меня их три - Realtek, SkyStar2, D-Link. Тот что на рисунке Virtual WiFi Miniport Adapter, его в этой ветке реестра нет.
Но как Вы и сказали, я зашел сюда
Цитата Valeant:
HKEY_LOCAL_MACHINE\SYSTEM\ControlSet\Control\Class\{4D36E972-E325-11CE-BFC1-08002BE10318} »
, выбрал (как видно из предыдущего рисунка) в свойствах искомого виртуального адаптера, во вкладке сведения, ключ драйвера. Там в конце ключа "...\0011". В реестре по указанному выше пути имеются как раз такие папки 0001-0021, в том числе и 0011. Я ее удалил. Перезагрузил ОС.
В папке сетевые подключения, этот виртуальный минипорт совсем исчез, а так же в диспетчере устройств драйвер. Это и есть, хорошо. Он мне совсем ни к чему. (Появился он во время установки ПО и драйвера к беспроводному адаптеру D-Link). Назначение его мне не понятно.
Что касается
Цитата Kalmiyk:
В высокоскоростном подключении (с PPPoE) стал устанавливать галочку "Разрешить другим пользователям использовать его", а мне в ответ "Не удается разрешить общий доступ. Ошибка 0х80004005: Неопозднанная ошибка" »
, как и в указанном Vancouver,
Цитата Vancouver:
http://forum.ixbt.com/post.cgi?id=print:14:45943 »
форуме, отключил сетевой экран Касперского (он был на минимальной активности). Подключил брендмауер виндовс. После этого общий доступ к высокоскоростному подключению стал разрешен. Далее опять отключил фаервол от ОС, всключил от Касперского. Все работает.
Однако неприятна одна мелочь, хотелось бы понять от чего так происходит. В беспроводном подключении компа устанавливаю ручной IP 192.168.137.1, на ноутбуке 192.168.137.2 шлюз - IP компа. Подключаюсь, пишет "не удалось подключиться". Смотрю состояние подключения компа IP стал 169.254.1.244. Здесь же, в свойствах TCP\IP галочка стоит использовать следующий IP, а все поля пустые. Ввожу то, что комп автоматически присвоил - 169.254.1.244, в ноутбуке те же цифры в основной шлюз, в IP 169.254.1.245. Подключение прошло на УРА.
В чем может быть причина подмены ручного IP? Откуда машина его вообще берет и почему?

Отправлено: 09:56, 01-11-2009 | #8



Moderator


Сообщения: 53589
Благодарности: 15546

Профиль | Отправить PM | Цитировать


Цитата Kalmiyk:
Однако неприятна одна мелочь, хотелось бы понять от чего так происходит. В беспроводном подключении компа устанавливаю ручной IP 192.168.137.1, на ноутбуке 192.168.137.2 шлюз - IP компа. Подключаюсь, пишет "не удалось подключиться". Смотрю состояние подключения компа IP стал 169.254.1.244. Здесь же, в свойствах TCP\IP галочка стоит использовать следующий IP, а все поля пустые. Ввожу то, что комп автоматически присвоил - 169.254.1.244, в ноутбуке те же цифры в основной шлюз, в IP 169.254.1.245. Подключение прошло на УРА.
В чем может быть причина подмены ручного IP? Откуда машина его вообще берет и почему?
По этим ссылкам (раз, два, три) советуют выставить параметр ArpRetryCount = 0 в разделе реестра
HKEY_LOCAL_MACHINE\SYSTEM\CurrentControlSet\Services\Tcpip\Parameters
Это сообщение посчитали полезным следующие участники:

Отправлено: 11:10, 01-11-2009 | #9


Аватара для Kalmiyk

Новый участник


Сообщения: 25
Благодарности: 0

Профиль | Отправить PM | Цитировать


В этой ветке реестра HKEY_LOCAL_MACHINE\SYSTEM\CurrentControlSet\Services\Tcpip\Parameters, у меня нет параметра ArpRetryCount.
Может его нужно самому создать, но тогда какой именно (строковой ...).

Отправлено: 12:33, 05-11-2009 | #10



Компьютерный форум OSzone.net » Клиентские ОС Microsoft » Microsoft Windows 7 » Интернет - Как удалить информацию в ПК об установленных ранее сетевых адаптерах?

Участник сейчас на форуме Участник сейчас на форуме Участник вне форума Участник вне форума Автор темы Автор темы Шапка темы Сообщение прикреплено

Похожие темы
Название темы Автор Информация о форуме Ответов Последнее сообщение
Blu-Ray диски не такие надежные, как считалось ранее? OSZone News Новости железа 12 23-04-2013 20:01
Разное - Как удалить из системы информацию о подключенных флеш-накопителях? Der_Meister Microsoft Windows 2000/XP 14 16-01-2011 09:41
Загрузка - Как включить в Bios загрузку на IDE HDD когда система ранее грузилась SATA CooLler.26 Microsoft Windows 2000/XP 1 16-01-2010 16:56
[решено] Как удалить из сводки о картинке информацию о программе-создателе? PhantomLo Цифровое изображение 12 10-03-2009 09:30
Где ОС W9x хранит информацию о подключенных сетевых дисках Animal Microsoft Windows 95/98/Me (архив) 1 15-02-2003 11:46




 
Переход