Имя пользователя:
Пароль:
 | Правила  

Компьютерный форум OSzone.net » Клиентские ОС Microsoft » Microsoft Windows 8 и 8.1 » Службы - [решено] svchost грузит процесор

Ответить
Настройки темы
Службы - [решено] svchost грузит процесор

Новый участник


Сообщения: 5
Благодарности: 0

Профиль | Отправить PM | Цитировать


Изображения
Тип файла: jpg 1.jpg
(318.7 Kb, 50 просмотров)
Тип файла: jpg 2.jpg
(150.9 Kb, 40 просмотров)
Тип файла: jpg 3.jpg
(160.4 Kb, 72 просмотров)
Тип файла: jpg 4.jpg
(189.7 Kb, 38 просмотров)
Ребята помогите.
svchost сильно грузит процесор.
На вирусы проверял, драйвера переустанавливал.
Если снять задачу, через пару минут сам восстанавливается.

Отправлено: 00:33, 14-04-2014

 


Moderator


Сообщения: 53589
Благодарности: 15546

Профиль | Отправить PM | Цитировать


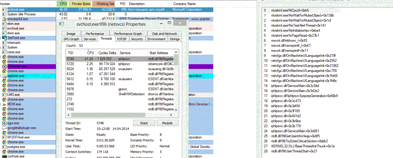
avatal, попробуйте запустить Process Explorer правой кнопкой мыши -> Запуск от имени администратора, чтобы на картинке 3.jpg не было ошибки при нажатии на кнопку Stack.

Отправлено: 07:32, 14-04-2014 | #2



Для отключения данного рекламного блока вам необходимо зарегистрироваться или войти с учетной записью социальной сети.

Если же вы забыли свой пароль на форуме, то воспользуйтесь данной ссылкой для восстановления пароля.


Новый участник


Сообщения: 5
Благодарности: 0

Профиль | Отправить PM | Цитировать


Изображения
Тип файла: gif 5.gif
(149.5 Kb, 80 просмотров)

Petya V4sechkin, готово

Отправлено: 16:37, 14-04-2014 | #3



Moderator


Сообщения: 53589
Благодарности: 15546

Профиль | Отправить PM | Цитировать


avatal, служба iphlpsvc - "Вспомогательная служба IP".
Проблема может быть связана с IPv6 - попробуйте отключить по инструкции KB929852.
Это сообщение посчитали полезным следующие участники:

Отправлено: 17:35, 14-04-2014 | #4


Новый участник


Сообщения: 5
Благодарности: 0

Профиль | Отправить PM | Цитировать


Даже не понял что случилось.
по инструкции отключить не удалось, (не совпадает версия windows)
Нашел где отключить вручную - центр управления сетями.
Но только я туда зашел. нагрузка на процессор сразу упала, зато возросла на HDD.
IPv6 отключил по инструкции

Отправлено: 18:39, 14-04-2014 | #5


Новый участник


Сообщения: 5
Благодарности: 0

Профиль | Отправить PM | Цитировать


Материнская плата Lenovo G500 59380382
Чипсет: Intel HM76 Express

Отправлено: 19:57, 14-04-2014 | #6


Новый участник


Сообщения: 5
Благодарности: 0

Профиль | Отправить PM | Цитировать


сам не знаю, отключил IPv6, стал работать как часы.

Отправлено: 15:25, 15-04-2014 | #7


Новый участник


Сообщения: 13
Благодарности: 0

Профиль | Отправить PM | Цитировать


Изображения
Тип файла: png 2.png
(175.1 Kb, 48 просмотров)
Тип файла: png 3.png
(147.1 Kb, 41 просмотров)
Тип файла: jpg 4.jpg
(211.0 Kb, 39 просмотров)

Здравствуйте!
Не поможете решить проблему!? Такая же ситуация - svchost сильно грузит процессор. Прикладываю скриншоты. Жду ответа от вас. И заранее спасибо!

Отправлено: 00:22, 20-05-2014 | #8



Moderator


Сообщения: 53589
Благодарности: 15546

Профиль | Отправить PM | Цитировать


makar_, это вирус, потому что:
  1. отсутствует вкладка Services в свойствах процесса;
  2. пустое поле Description.
Посмотрите на вкладке Image, откуда он запускается.
Создайте тему в разделе форума Лечение систем от вредоносных программ, выполнив эти инструкции.
Это сообщение посчитали полезным следующие участники:

Отправлено: 07:57, 20-05-2014 | #9


Новый участник


Сообщения: 9
Благодарности: 2

Профиль | Сайт | Отправить PM | Цитировать


Здравствуйте!
В последнее время часто начала грузить процессор служба платформы защиты программного обеспечения виндовс, и вот, уже второй день систему, параллельно или поочередно с той службой, грузит svhost (узел службы: локальная система)
Скрытый текст


Зачем вообще эта платформа защиты и как ее отключить? какой с нее толк?

Отправлено: 20:46, 03-01-2016 | #10



Компьютерный форум OSzone.net » Клиентские ОС Microsoft » Microsoft Windows 8 и 8.1 » Службы - [решено] svchost грузит процесор

Участник сейчас на форуме Участник сейчас на форуме Участник вне форума Участник вне форума Автор темы Автор темы Шапка темы Сообщение прикреплено

Похожие темы
Название темы Автор Информация о форуме Ответов Последнее сообщение
Службы - svchost.exe грузит процессор Jizzy Microsoft Windows 7 18 04-06-2014 19:58
svchost грузит систему jane.serova Лечение систем от вредоносных программ 3 02-05-2012 20:11
Службы - SVCHOST грузит систему Crash override Microsoft Windows Vista 9 02-04-2009 12:22
XP грузит процесор Sergyo Microsoft Windows 2000/XP 10 09-02-2005 17:13




 
Переход