Имя пользователя:
Пароль:
 | Правила  

Компьютерный форум OSzone.net » Клиентские ОС Microsoft » Microsoft Windows 2000/XP » Ошибка - [решено] Пропал диск после работы с Acronis Disk

Ответить
Настройки темы
Ошибка - [решено] Пропал диск после работы с Acronis Disk

Новый участник


Сообщения: 3
Благодарности: 0

Профиль | Отправить PM | Цитировать


Изменения
Автор: Protogonist
Дата: 09-05-2012
Доброго всем дня !

Дело было так :
Комп разбит на два диска C: и D:

Скачал Acronis Disk Director Home v.11 Portable (по другим причинам была возможность пользоваться только ей)

С диска D: отрезал свободного места, ошибок не бало, после этого диск было видно, инфа с него читалась.

Затем попытался к диску C: добавить освободившееся место, но вылезла ошибка, точно не процитирую, но смысл в том, что не может запустить какой-то файл связанный с Acronis-ом. Думаю ладно, нет так нет, диск же D: живой все с него читается, все видит.

Дайка думаю перезагружусь......

...... После перезагрузки:

1.Диск D: видно, но размер его ноль, и инфы на нем тоже ноль, файловая система на нем RAW.
2.Подключаешь любую флэшку, появляется синий экран и комп уходит в ребут.

А вопросы такие:

1. Скорее всего слетела файловая система на диске D:, можно ли ее восстановить без потери данных и как ?

2. Что с флэшками ? Мышь ведь то же usb , она работает, а флэшки и hdd-usb нет.

Спасибо за ответ.

Отправлено: 17:58, 09-05-2012

 


Moderator


Сообщения: 53589
Благодарности: 15546

Профиль | Отправить PM | Цитировать


Цитата Protogonist:
Диск D: видно, но размер его ноль, и инфы на нем тоже ноль
Можете воспользоваться программами типа:и другими утилитами из темы
Восстановление данных c жёстких дисков (HDD) и флэш накопителей (USB)

Цитата Protogonist:
синий экран
В разделе форума Устранение критических ошибок Windows выполните, пожалуйста, инструкции
Важно! Прежде чем задать вопрос, прочтите эту тему!
Это сообщение посчитали полезным следующие участники:

Отправлено: 18:08, 09-05-2012 | #2



Для отключения данного рекламного блока вам необходимо зарегистрироваться или войти с учетной записью социальной сети.

Если же вы забыли свой пароль на форуме, то воспользуйтесь данной ссылкой для восстановления пароля.


Аватара для АнГаРсК

Новый участник


Сообщения: 16
Благодарности: 0

Профиль | Сайт | Отправить PM | Цитировать


я в таком случае пользовался программой "Paragon Partition Manager 11 Professional", могу дать ссыль, лежит правда она у меня на депозите

Отправлено: 07:44, 10-05-2012 | #3


Новый участник


Сообщения: 3
Благодарности: 0

Профиль | Отправить PM | Цитировать


Спасибо, уже решил проблему. Попробовал несколько программ: Active@ Partition Recovery, testDisk, PTDD Partition Table Doctor 3.5. Все в пустую.

TestDisk вообще писал, что "MFT and MFT Mirror" повреждены и восстановление не возможно....от безысходности попробовал запустить CHKDSK и он все исправил , недооценивал стандартные Windows-утилиты я по ходу

Теперь проблема другая, подключаешь любой HDD через usb, а комп его не видит. Если через Админку(там его видно) назначить диску букву, то он определяется через Total Commander, но в "Моем компьютере" его все равно нет, после откл/вкл провода или перезагрузки ПК диска опять нет и букву нужно снова присваивать. Причем на других ПК все определяется нормально.

Как такое лечить ?

Отправлено: 15:09, 13-05-2012 | #4



Moderator


Сообщения: 53589
Благодарности: 15546

Профиль | Отправить PM | Цитировать


Цитата Protogonist:
диска опять нет и букву нужно снова присваивать
[решено] Не видно съемных устройств
Это сообщение посчитали полезным следующие участники:

Отправлено: 15:17, 13-05-2012 | #5


Новый участник


Сообщения: 7
Благодарности: 0

Профиль | Отправить PM | Цитировать


Добрый год!
Спустя сто лет снова проблема, забыл как ее решать...
Короче, нашел невылеченный старый терабайтный винт. видимо недоделал его когда то, и закрутился и забыл.
в общем, по памяти, акронисом 10//11 на винте создавал//разделял//соединял свободные места в логические диски, короче тогда итог: из 1000 гб есть основной диск норм на 45 гб, еще дискачек на 85 мб, и остальное то самое невидимое место, где то на 890... гб с очень нужной инфой.
как то давно было, что этот акронис также забарабанил диск, тогда все просто прошло - сжал отзывающийся диск и тогда неотзывающийся отозвался, ибо всем хватило мест. было счастье но теперь забыл как это делать.

я проверил диск CHKDSK . исправил, как бэ..
кстати. этот диск терабайтный ныне не винт, он подключен к пк извне. поэтому это диски G (42 ГБ нормальн), I(890... гб. не отзывающийся...), J(85 аж мб)

потом начал сжимать диск через "управление дисками":

диск g емкость 42,23 гб свободно 10,15 гб, но пишет, что доступное место для сжатия 0. Размер сжимаемого пространства ставлю 15 мб, но хоть оставить и 0 мб , то все равно кнопка «сжать» не активна и не жмется.

диск i емкость 889,19 гб свободно 889,19 гб, но пишет, что доступное место для сжатия любое. Размер сжимаемого пространства ставлю 15 мб, но тогда предупреждает, что при сжатии все хранящееся на диске будет уничтожено. Мне не подходит конечно же ж.

диск j емкость 87 мб свободно 57 мб, но пишет, что доступное место для сжатия 0. Размер сжимаемого пространства ставлю 15 мб, но хоть оставить и 0 мб , то все равно кнопка «сжать» не активна и не жмется.

Че ж попробовать для сжатия и высвобождения места для восстановления доступа к основому логич диску на 889 гб?

Как восстановить доступ?

Напомните. Не помню сам уже, старею. Блин..

Отправлено: 22:37, 16-01-2019 | #6

mwz mwz вне форума

Аватара для mwz

Ушел из жизни


Сообщения: 8595
Благодарности: 2127

Профиль | Сайт | Отправить PM | Цитировать


Цитата ВетерVeter:
как то давно было, что этот акронис также забарабанил диск »
Акронисовы приблуды — они такие... Один раз пуля мимо виска прошла — так нет, надо было второй раз пробовать. И удалось всё же.

1. Приведите SMART диска.

Посмотреть SMART можно c помощью, например, CrystalDiskInfo (можно скачать оттуда переносимую (portable) версию, распаковать в отдельную папку, причём хоть на флэшку — и запустить файл из распакованного архива).

Перед снятием скриншота растяните окно так, чтобы были видны все строки и все значения в колонках.

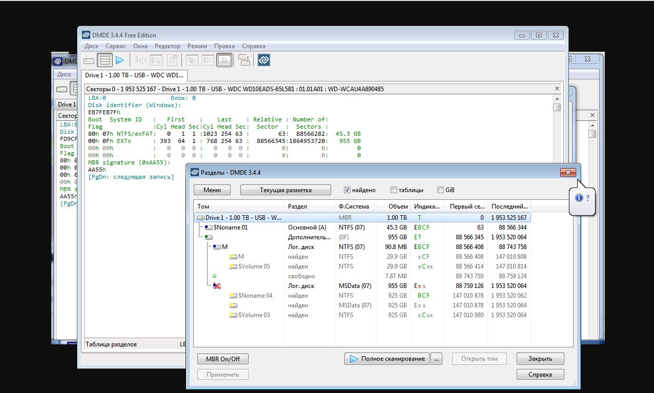
2. Покажите скриншот двух окон при открытии диска как "Физ.устройство" в утилите DMDE. Утилиту брать по ссылке, а не ломаную версию 2.4 с диска "Триста грамм в одном стакане".

Пример скриншота SMART можно посмотреть здесь
Пример скриншота DMDE — здесь

-------
Mikhail Zhilin


Отправлено: 23:14, 16-01-2019 | #7


Новый участник


Сообщения: 7
Благодарности: 0

Профиль | Отправить PM | Цитировать


Так, ну вроде вот что вышло:





вроде то?

Отправлено: 22:33, 18-01-2019 | #8

mwz mwz вне форума

Аватара для mwz

Ушел из жизни


Сообщения: 8595
Благодарности: 2127

Профиль | Сайт | Отправить PM | Цитировать


ВетерVeter, я вижу только два одинаковых чёрных квадрата с контурами ключа для английского замка...

-------
Mikhail Zhilin


Последний раз редактировалось mwz, 18-01-2019 в 23:51.


Отправлено: 23:37, 18-01-2019 | #9


Новый участник


Сообщения: 7
Благодарности: 0

Профиль | Отправить PM | Цитировать


Изображения
Тип файла: jpg DMDE.jpg
(140.0 Kb, 14 просмотров)
Тип файла: jpg CrystalDiskInfo.jpg
(122.5 Kb, 14 просмотров)

такс, теперь видно?

Отправлено: 21:56, 21-01-2019 | #10



Компьютерный форум OSzone.net » Клиентские ОС Microsoft » Microsoft Windows 2000/XP » Ошибка - [решено] Пропал диск после работы с Acronis Disk

Участник сейчас на форуме Участник сейчас на форуме Участник вне форума Участник вне форума Автор темы Автор темы Шапка темы Сообщение прикреплено

Похожие темы
Название темы Автор Информация о форуме Ответов Последнее сообщение
HDD - [решено] Разбил жесткий диск на 2 части Acronis'om, после чего жесткий диск не работает Borisloveman Накопители (SSD, HDD, USB Flash) 12 15-02-2012 22:53
Установка - [решено] Не ставится XP после разбивки диска Acronis Disk Director'ом EtoNik Microsoft Windows 2000/XP 4 06-03-2011 22:18
Установка - пропал раздел после работы Partition Magic Igor24z Microsoft Windows Vista 2 04-02-2009 13:33
HDD - Не открывается диск после Disk Password Protection crazy_pen.. Накопители (SSD, HDD, USB Flash) 3 10-04-2008 19:30
[решено] После неправильного завершения работы пропал диск D, после chkdsk диск появился vova_r80 Microsoft Windows 2000/XP 3 23-11-2006 17:06




 
Переход