Имя пользователя:
Пароль:
 | Правила  

Компьютерный форум OSzone.net » Железо » Накопители (SSD, HDD, USB Flash) » HDD - AHCI, или как использовать преимущества Serial ATA

Ответить
Настройки темы
HDD - AHCI, или как использовать преимущества Serial ATA

Ушел из жизни


Сообщения: 26925
Благодарности: 3924

Профиль | Сайт | Отправить PM | Цитировать


AHCI, или как использовать преимущества Serial ATA

Автор: Макс КУРМАЗ
Источник: http://www.kv.by/

Вы купили новый винчестер. Конечно, с интерфейсом Serial ATA. И, конечно, много слышали о новой интересной функции, реализованной в последних моделях - NCQ. Предвкушая заметный прирост скорости загрузки Windows и программ, а также снижение шума винчестера, вы подключаете винчестер, устанавливаете операционку и... Теперь вам потребуется проделать дополнительные манипуляции, чтобы включить поддержку AHCI и установить подходящие драйверы. Иначе технология NCQ, равно как и другие интересные функции, останется незадействованной.


Ради чего

Идея, лежащая в основе технологии NCQ (Native Command Queuing), уже не раз была реализована в жестких дисках и контроллерах, но не в тех, что применяются в обычных персоналках.

Итак, вот какой принцип лежит в основе NCQ. Как известно, жесткий диск работает довольно медленно, по сравнению с другими устройствами ПК ввиду его механической природы. Особенно много времени тратится на перемещение головок между дорожками, на которых расположены запрошенные системой сектора с данными. Чтобы эти перемещения минимизировать, можно применить хорошо известный в информатике метод переупорядочивания очереди команд. В данном случае в качестве критерия перестройки используется расстояние между дорожками, к которым будет производиться доступ. Команды на чтение, поступающие к жесткому диску со стороны системы, выполняются не по порядку, а накапливаются в очереди. Там они меняются местами таким образом, чтобы головка при выполнении соседних запросов смещалась как можно меньше. За счет этого и достигается ускорение.

Обычно для иллюстрации эффекта от переупорядочивания приводится классический пример - лифт в здании. Представьте, что он перемещается по этажам в том порядке, в каком были нажаты кнопки на панели. Но лифт работает гораздо эффективнее - он открывает двери на этажах по ходу движения. Да, некоторым из пассажиров приходится ожидать дольше, но другие попадают на нужный этаж намного быстрее.

Собственно, некоторые минусы после приведения примера с лифтом вам стали очевидны. Не все запросы будут выполнены быстрее - некоторые могут "застрять" в очереди, пропуская другие запросы. А появление запроса на запись вообще осложняет обработку очереди команд, так как возможна ситуация нарушения целостности данных.

Кроме того, подобная технология даст выгоду только в том случае, если команды винчестеру поступают плотным потоком и намного быстрее, чем он успевает их выполнить. В условиях современных ПК такая ситуация происходит не очень часто - в основном в момент загрузки ОС и больших программных пакетов. Поэтому за реализацию технологии NCQ взялись только в последнее время, хотя в серверной среде интеллектуальное переупорядочивание команд применяется давно и успешно.

Следует заметить, что возможность изменения порядка команд и обработки очередей заложена и в протоколе интерфейса ATA (технология TCQ). И даже есть примеры вполне успешной ее реализации. Но сделано это не очень красиво и удобно. Дело в том, что протокол интерфейса ATA, по которому работают жесткие диски с обычным, "параллельным" интерфейсом, основан на протоколе работы шины ISA. Процедура инициализации и передачи команды, а также слежение за состоянием и ошибками - довольно длительная и сложная процедура, требующая анализа нескольких регистров. Поэтому разработчики решили реализовать поддержку данной технологии в винчестерах, использующих новый интерфейс - Serial ATA.


Протокол AHCI

Контроллер Serial ATA, согласно требованиям этого стандарта, должен поддерживать, как минимум, два режима работы. Первый - режим эмуляции стандартного контроллера ATA. В этом режиме контроллер полностью повторяет протокол обращения к жесткому диску ATA и, с точки зрения операционной системы и драйверов, не отличается от контроллера "параллельного" интерфейса. При этом подключенные к нему винчестеры эмулируются либо как устройства Master на отдельном канале, либо, если операционная система "не понимает" более двух каналов - как пары устройств Master и Slave. Этот режим включен по умолчанию, он полностью поддерживается всеми операционными системами и BIOS.

Проблема в том, что в режиме эмуляции реализация дополнительных функций Serial ATA частично или полностью невозможна, иначе совместимость с классической реализацией ATA будет нарушена. Поэтому контроллер имеет возможность переключиться в "родной" (Native) режим Serial ATA, который не имеет сковывающих его "родственных обязательств" по отношению к ATA.

Протокол AHCI (Advanced Host Controller Interface) как раз описывает поведение контроллера в режиме Native с точки зрения системы. Он описывает, каким образом контроллер обрабатывает очередь команд, где и как они хранятся, как программист должен помещать команды в очередь и где получать результаты их выполнения. Все условности протокола ATA отброшены, все сложности с манипулированием регистрами и флагами упразднены за ненадобностью. Реализация всех дополнительных функций Serial ATA, включая NCQ, Hot Swap, Port Multiplier, Staggered Spin-Up и т.д., теперь ничем не ограничивается.

Данный протокол был разработан специальной инициативной группой во главе с Intel. Он является дополнением к стандарту Serial ATA, который, в общем-то, не описывает требования к хост-контроллерам (контроллерам со стороны вычислительной системы, к которой подключен винчестер). Вместе с AHCI стандарт Serial ATA является законченным решением для организации дисковой подсистемы в ПК нового поколения.

Вместе с тем теряется совместимость с программным обеспечением, не поддерживающим Serial ATA изначально. Работать в двух режимах одновременно контроллер не может. Переключаясь в режим Native, он теряет возможность принимать команды от программного обеспечения, не "понимающего" протокол AHCI.


Опять эта Windows

Таким программным обеспечением, как ни странно (или что неудивительно), является операционная система Windows. Как признаются разработчики этой операционной системы в специальном документе (http://www.microsoft.com/whdc/device...alATA_FAQ.mspx), дисковая подсистема всех версий Windows, вышедших до версии Vista, поддерживать AHCI не будет. Объясняют они это наличием особенностей в реализации AHCI производителями разных контроллеров. В будущем в ядре Windows будет реализован новый механизм подключения драйверов - Ataport, и в составе драйверов будет идти стандартный минипорт для Native-режима контроллера Serial ATA. А пока, увы, нужно устанавливать специальный драйвер или SCSI-минипорт непосредственно от производителя контроллера.

Эта проблема сложнее, чем кажется на первый взгляд. Операционная система Windows устроена таким образом, что при старте она должна обязательно "подхватить" правильный драйвер для контроллера жестких дисков. Иначе старт прерывается пресловутым "синим экраном", избавиться от которого можно только переустановкой системы. Мало того, процесс установки тоже прервется этим же "синим экраном", если вовремя не предоставить Windows дискету с нужным драйвером. Владельцам ноутбуков вообще не позавидуешь - им и дискету-то вставить некуда, а другие носители Windows в данном случае не принимает.


Как включить AHCI

Способ первый, классический. Как и при создании RAID, вы используете установочную дискету, идущую в комплекте с материнской платой или созданную самостоятельно. Начинаете установку Windows, доходите до первой перезагрузки, а когда появляется надпись "Press F6..." внизу синего экрана, нажимаете F6 и предлагаете дискету. Следует выбрать правильный вариант драйвера и продолжить установку Windows. Впоследствии, когда установка успешно завершится, будет нелишним еще раз установить драйверы и утилиты - они позволят проделать некоторые настройки и убедиться, что NCQ включена.

Второй способ сложнее, но он позволяет обойтись и без дискеты, и без переустановки Windows. Для этого в BIOS вашего компьютера должна быть возможность отключения AHCI (или Native Mode, что в данном случае синонимы). При включенном режиме эмуляции вы проводите установку Windows, а потом устанавливаете драйверы от производителя контроллера (чипсета материнской платы). Если они не ставятся автоматически, делаете это вручную. Потом включаете AHCI в BIOS, и система начинает использовать преимущества NCQ.


На примере Intel

В чипсетах Intel поддержка AHCI появилась еще в серии 915. Правда, только в южных мостах с суффиксами "R", "M" и "DH":

* ICH6R, ICH6M - чипсеты серии 915/925;
* ICH7R, ICH7M, ICH7DH, ICH7MDH - чипсеты серии 945/955/975;
* ICH8R - чипсеты серии 965.

Такими мостами комплектуются только ноутбуки на платформе Centrino, начиная со второго поколения, и дорогие материнские платы на старших чипсетах серии - 925, 955, 975. Как правило, если AHCI поддерживается, то в BIOS будет соответствующая строчка. В крайнем случае, можно заглянуть в руководство к материнской плате.

Вам понадобятся драйверы Intel Matrix Storage, бывшие Intel Application Accelerator, а также установочная дискета к ним. Ее образ можно скачать с сайта Intel. Драйверы с этой дискеты пригодятся и для установки Windows, и для включения AHCI уже после установки. В последнем случае не забудьте обязательно установить Intel INF Update перед тем, как начинать манипуляции с другими драйверами. После того, как драйверы стандартного контроллера Serial ATA будут заменены на драйверы с установочной дискеты Intel, можно включать AHCI. Windows сможет загрузиться, и дальше можно продолжить установку комплекта Matrix Storage - без включения AHCI он запускаться откажется. Для контроллеров других производителей процедура аналогичная - сначала установка драйверов, потом включение AHCI.

Винчестер в данном случае не затрагивается - форматировать, перешивать и т.п. ничего не нужно.

-------
ВНИМАНИЕ ознакомьтесь, прежде чем создать тему! Процессор - мозг компьютера, блок питания - сердце и печень.


Отправлено: 09:21, 29-06-2007

 

Ушел из жизни


Сообщения: 26925
Благодарности: 3924

Профиль | Сайт | Отправить PM | Цитировать


Pozia, Зайди в свойства своего диска и сделай скрин, размести здесь - посмотрим.

-------
ВНИМАНИЕ ознакомьтесь, прежде чем создать тему! Процессор - мозг компьютера, блок питания - сердце и печень.


Отправлено: 11:43, 23-02-2009 | #131



Для отключения данного рекламного блока вам необходимо зарегистрироваться или войти с учетной записью социальной сети.

Если же вы забыли свой пароль на форуме, то воспользуйтесь данной ссылкой для восстановления пароля.


Аватара для Pozia

Ветеран


Сообщения: 2756
Благодарности: 211

Профиль | Отправить PM | Цитировать


Ment69, вот фото прикрепил
кстати как освободить место на сайте в моем аккуанте. Там почти не осталось. Чет не соображу

Последний раз редактировалось Pozia, 17-06-2009 в 22:21.


Отправлено: 22:20, 23-02-2009 | #132


Аватара для SanCho

100 пёсент пью раша


Сообщения: 9320
Благодарности: 1550

Профиль | Отправить PM | Цитировать


Цитата Pozia:
кстати как освободить место на сайте в моем аккуанте. »
Либо удали ненужное через профиль, либо выкладывай на сторонних серверах и давай лишь ссылки на скачивание.

-------
http://i.imgur.com/Rz3JNLI.gif


Отправлено: 22:48, 23-02-2009 | #133


Аватара для Gorshok8

Старожил


Сообщения: 191
Благодарности: 12

Профиль | Сайт | Отправить PM | Цитировать


1) статья поучительная большой +, но у меня вопрос по e-sata, на моей маме есть выхода и все такое, нашел кабель я под это дело и тут у меня вопрос когда я подключаю винт в e-sata разъем, он сам начинает рабоать в этом обалденном режиме или мне что то где то надо включить???
2) в биосе видел такую штучку про e-sata, как я понял можно все мои sata переключить в e-sata, рисковать не стал ибо хочу узнать мнения спецов, мать xfx nforce 790i ultra. Можно ли переключиться в этот режим и какие привелегии он даст???

-------
Пить плохо, курить плохо, а умирать здоровым жалко!
все благодарности выражать внизу поста нажав на ссылку: полезное сообщение


Отправлено: 02:52, 11-03-2009 | #134


Аватара для Oleg_SK

Ветеран


Сообщения: 1328
Благодарности: 144

Профиль | Отправить PM | Цитировать


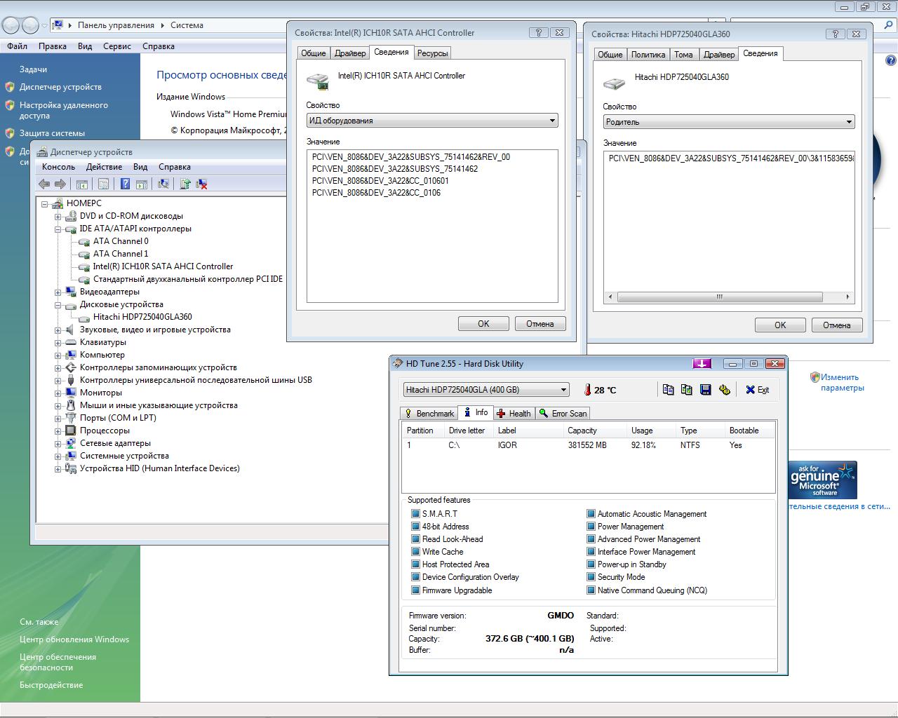
Pozia, AFAIK смотреть нужно не в свойствах самого диска... Смотреть нужно в свойствах листьев ветки IDE ATA/ATAPI контроллеры (у чего-то на подобие NVIDIA nForce 590/570/550 Serial ATA Controller (у вас на месте 590/570/550 будет стоять что-то другое))... Если все еще не понятно, то прочитайте вот этот пост, там все хорошо описано (правда, возможно, для другого чипсета). Еще можете посмотреть на примерное изображение того, что следует искать здесь (нижнее окно; там, где красным обведено).

-------
Здесь вместо "Спасибо" принято щелкать на "Полезное сообщение" у тех постов, которые вам помогли, или показались полезными.


Последний раз редактировалось Oleg_SK, 11-03-2009 в 03:42.


Отправлено: 03:00, 11-03-2009 | #135


Аватара для jolo

Новый участник


Сообщения: 33
Благодарности: 0

Профиль | Отправить PM | Цитировать


Скажите, я правильно понимаю что SATA native это SATA (AHCI), а SATA compatible это IDE режимы работы контроллеров HDD? А то купил нетбук и там в BIOS не так как в стационарном.

Отправлено: 12:04, 17-03-2009 | #136


Аватара для Gorshok8

Старожил


Сообщения: 191
Благодарности: 12

Профиль | Сайт | Отправить PM | Цитировать


jolo,
ну на сколько я знаю то да!

-------
Пить плохо, курить плохо, а умирать здоровым жалко!
все благодарности выражать внизу поста нажав на ссылку: полезное сообщение

Это сообщение посчитали полезным следующие участники:

Отправлено: 02:44, 18-03-2009 | #137


Ветеран


Сообщения: 2111
Благодарности: 144

Профиль | Отправить PM | Цитировать


Доброе время суток. Есть материнка Intel DG965RY, проблема в том, что никак не могу найти для нее AHCI - драйвера для SATA-дисков - на установочном диске с дровами нет, на сайте Intel для этой материнской платы тоже не нашел дров, хотя сама мать поддерживает режим работы AHCI. Возник вопрос: где взять дрова? Если кто знает, подскажите пожалуйста

PS: такую неприятность замечаю уже не на первой матери, раньше не обращал внимания, переводил жесткий в режим IDE, а вот сейчас уже хочу докопаться до истины .

-------
"Нет" - войне.


Отправлено: 09:30, 19-03-2009 | #138


Пользователь


Сообщения: 97
Благодарности: 0

Профиль | Отправить PM | Цитировать


Цитата Ment69:
Вам понадобятся драйверы Intel Matrix Storage, бывшие Intel Application Accelerator, а также установочная дискета к ним. Ее образ можно скачать с сайта Intel. Драйверы с этой дискеты пригодятся и для установки Windows, и для включения AHCI уже после установки. »
Как правильно устанавливать драйвера для AHCI: через установку нового оборудования... или путем обновления драйверов для HDD? Т.к. нажатие правой кнопкой мыши на файле iaAHCI.inf и "установить" ни чего не дает.

Отправлено: 14:22, 26-03-2009 | #139


Новый участник


Сообщения: 19
Благодарности: 0

Профиль | Отправить PM | Цитировать


Изображения
Тип файла: jpg 1.jpg
(256.2 Kb, 55 просмотров)
Тип файла: jpg 2.jpg
(187.3 Kb, 42 просмотров)

Здравствуйте!!

Захотелось, эксперимента ради переключить свой SATA винчестер в режим AHCI.
Являюсь обладателем MSI P45 Neo3-FR и соответсвенно чипсетом ICH10R, система Windows Vista SP1 установленная при IDE режиме. В биосе переключил в AHCI, естественно получил БСОД, включил драйвер как было описано ниже, через реестр, система запустилась сразу...

Вот теперь интересно, включилось ли все правильно? HDTune'ом потестил, результаты не выдающиеся, 83 МБ/сек скорость максимальная, 17 мсек время доступа...

P. S. Решил позже обновить стандартный драйвер висты AHCI на тот, который был на диске с материнкой... вот что из этого вышло...
HD Tune какую то ересь стал показывать...

Последний раз редактировалось D@rk_Scre@mer, 27-03-2009 в 22:54.


Отправлено: 16:28, 27-03-2009 | #140



Компьютерный форум OSzone.net » Железо » Накопители (SSD, HDD, USB Flash) » HDD - AHCI, или как использовать преимущества Serial ATA

Участник сейчас на форуме Участник сейчас на форуме Участник вне форума Участник вне форума Автор темы Автор темы Шапка темы Сообщение прикреплено

Похожие темы
Название темы Автор Информация о форуме Ответов Последнее сообщение
Разное - контролер PCI 2.1 - Serial-ATA + Parallel-ATA J7BXA Прочее железо 9 11-10-2009 11:56
Возможно ли сделать зеркало на дисках serial ATA? serpan Microsoft Windows NT/2000/2003 9 18-10-2006 03:17
ХР и Serial ATA ZhenKZ Microsoft Windows 2000/XP 10 12-03-2005 22:23
Serial ATA TheoS Непонятные проблемы с Железом 14 28-01-2005 23:09
Serial ATA ligv Непонятные проблемы с Железом 15 09-01-2005 20:14




 
Переход