Имя пользователя:
Пароль:
 | Правила  

Компьютерный форум OSzone.net » Серверные продукты Microsoft » ISA Server / Microsoft Forefront TMG » Заставить ISA блокировать https (youtube, facebook, vk. и т.д.)

Ответить
Настройки темы
Заставить ISA блокировать https (youtube, facebook, vk. и т.д.)

Новый участник


Сообщения: 22
Благодарности: 0

Профиль | Отправить PM | Цитировать


Добрый день,

Простая одноранговая сеть + два сервера на 2003. Собственно вопрос: как заставить ISA блокировать трафик к youtube, facebook, vk которые сидят на https вводил различные имена для блокировки, типа *youtube, youtube* и т.д. не помогают.
В чем причина? На каждом компьютере залезать в hosts ?

Спасибо

Отправлено: 14:38, 13-08-2015

 

Аватара для Telepuzik

Ветеран


Сообщения: 3722
Благодарности: 747

Профиль | Отправить PM | Цитировать


Цитата bee_loky:
вводил различные имена для блокировки, типа *youtube, youtube* и т.д. не помогают. »
Скриншот правила блокировки покажите.

-------
По'DDoS'ил и бросил :-)


Отправлено: 15:35, 13-08-2015 | #2



Для отключения данного рекламного блока вам необходимо зарегистрироваться или войти с учетной записью социальной сети.

Если же вы забыли свой пароль на форуме, то воспользуйтесь данной ссылкой для восстановления пароля.


Новый участник


Сообщения: 22
Благодарности: 0

Профиль | Отправить PM | Цитировать


Изображения
Тип файла: jpg 2.JPG
(14.6 Kb, 88 просмотров)
Тип файла: jpg 3.JPG
(14.7 Kb, 78 просмотров)
Тип файла: jpg 4.JPG
(15.2 Kb, 71 просмотров)
Тип файла: jpg Безымянный.jpg
(29.5 Kb, 75 просмотров)

Прошу

Отправлено: 06:39, 14-08-2015 | #3


Новый участник


Сообщения: 22
Благодарности: 0

Профиль | Отправить PM | Цитировать


Изображения
Тип файла: jpg Безымянный.jpg
(329.4 Kb, 88 просмотров)

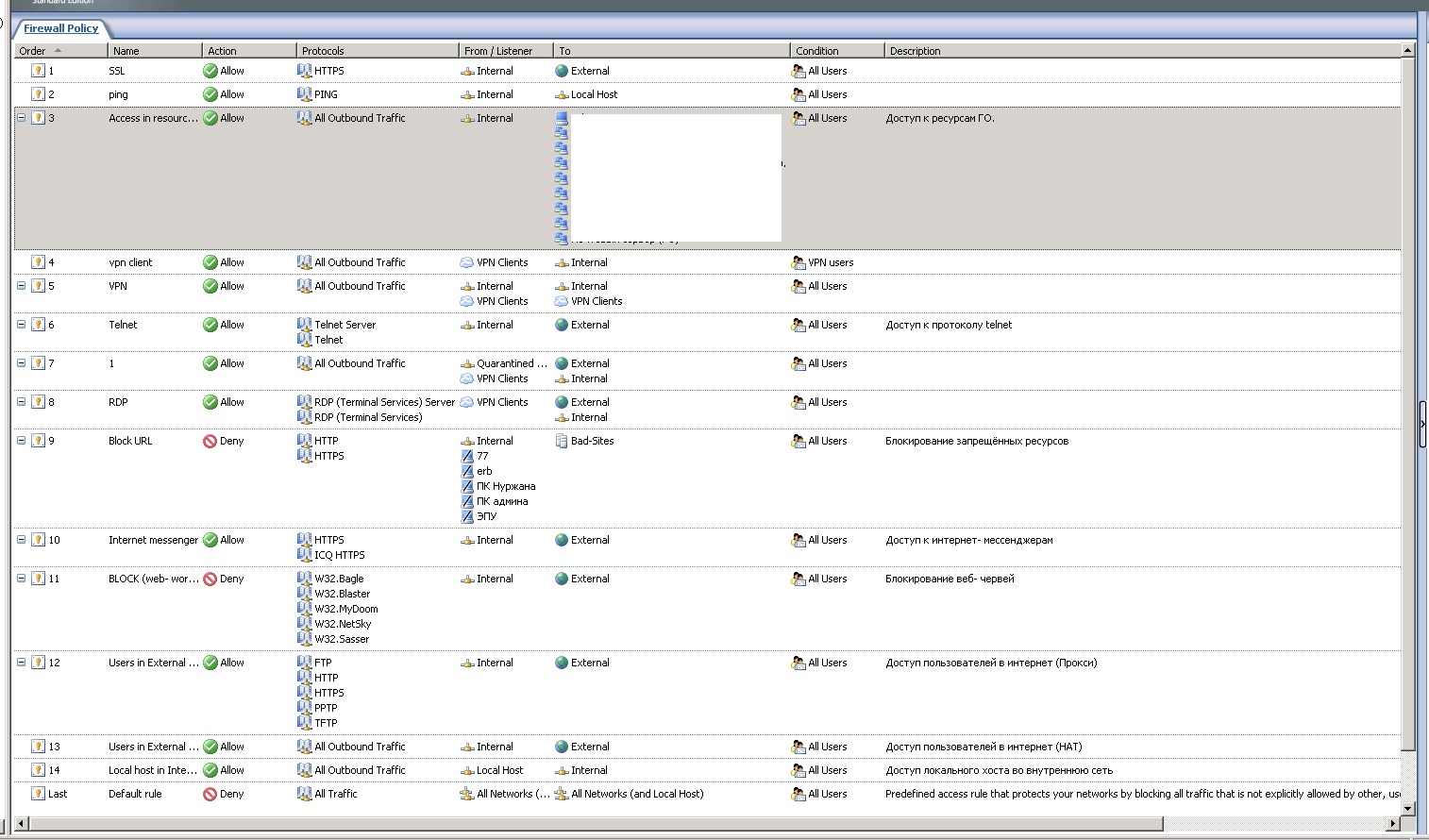
Полная политика

Отправлено: 08:02, 14-08-2015 | #4


Аватара для Telepuzik

Ветеран


Сообщения: 3722
Благодарности: 747

Профиль | Отправить PM | Цитировать


Цитата bee_loky:
на https вводил различные имена для блокировки, типа *youtube, youtube* и т.д. не помогают. »
И не будет у Вас работать, так как у Вас самое первое правило разрешает весь https трафик, а блокировать Вы его пытаетесь на 9 правиле. Либо отключайте 1 правило либо ставьте запрещающее правило выше разрешающего.

-------
По'DDoS'ил и бросил :-)

Это сообщение посчитали полезным следующие участники:

Отправлено: 09:53, 14-08-2015 | #5


Новый участник


Сообщения: 22
Благодарности: 0

Профиль | Отправить PM | Цитировать


Спасибо Telepuzik

Это я уже понял после того как отправил скриншот
Считаю тему решенной, из-за моей не внимательности.

Отправлено: 10:10, 14-08-2015 | #6



Компьютерный форум OSzone.net » Серверные продукты Microsoft » ISA Server / Microsoft Forefront TMG » Заставить ISA блокировать https (youtube, facebook, vk. и т.д.)

Участник сейчас на форуме Участник сейчас на форуме Участник вне форума Участник вне форума Автор темы Автор темы Шапка темы Сообщение прикреплено

Похожие темы
Название темы Автор Информация о форуме Ответов Последнее сообщение
[решено] Youtube. Как заставить проигрывать видео всегда в одном качестве Vadym Хочу все знать 6 19-02-2013 22:38
[решено] ISA 2006 проткол HTTPS MAKES ISA Server / Microsoft Forefront TMG 2 06-08-2012 08:06
[решено] ISA 2006 не корректно работает с www.facebook.com Zuzzatel ISA Server / Microsoft Forefront TMG 3 02-06-2012 17:52
V. 2007 - Публикация RPC/HTTPS через ISA Server 2006 AlexJak Microsoft Exchange Server 0 21-06-2011 16:23
Интернет - ISA 2006 - Проблема с https nghst Программное обеспечение Windows 0 28-07-2008 14:59




 
Переход