Имя пользователя:
Пароль:
 | Правила  

Компьютерный форум OSzone.net » Клиентские ОС Microsoft » Microsoft Windows 11 » Разное - [решено] Консоль "Сертификаты"

Ответить
Настройки темы
Разное - [решено] Консоль "Сертификаты"

Новый участник


Сообщения: 34
Благодарности: 10


Конфигурация

Профиль | Отправить PM | Цитировать


Изображения
Тип файла: jpg Без имени.jpg
(189.8 Kb, 32 просмотров)
Ребят, я даже не знаю как в поиске указать, но по разному пробовал (гугл яндекс) но немогу понять, как эти китайские штуки там оказались и как их удалить? Внутри сертификатов нет, просто тупо папка, а удалить не могу. Пытался в поиске по реестру искать эти иероглифы - говорит ничего не найдено. Может кто знает?

Отправлено: 12:29, 10-01-2024

 

Ветеран


Сообщения: 2821
Благодарности: 253

Профиль | Отправить PM | Цитировать


это попытка влепить русскую локаль на китайскую вынь?
Верните китайскую, тогда даст удалить папку сертификатов.
Если она реально мешает.

Отправлено: 14:54, 10-01-2024 | #2



Для отключения данного рекламного блока вам необходимо зарегистрироваться или войти с учетной записью социальной сети.

Если же вы забыли свой пароль на форуме, то воспользуйтесь данной ссылкой для восстановления пароля.


Новый участник


Сообщения: 34
Благодарности: 10

Профиль | Отправить PM | Цитировать


Цитата bredych:
это попытка влепить русскую локаль на китайскую вынь?
Верните китайскую, тогда даст удалить папку сертификатов.
Если она реально мешает. »
вообще нет) это русская винда, легальная. Не помню после чего это возникло, главное как убрать это?)

Отправлено: 17:13, 10-01-2024 | #3



Moderator


Сообщения: 53589
Благодарности: 15546

Профиль | Отправить PM | Цитировать


jenxp, выложите содержимое (в Regedit -> меню Файл -> Экспорт) раздела реестра
HKEY_LOCAL_MACHINE\SOFTWARE\Microsoft\Cryptography

Отправлено: 17:33, 11-01-2024 | #4


Аватара для sputnikk

Ветеран


Сообщения: 3922
Благодарности: 539

Профиль | Отправить PM | Цитировать


Цитата jenxp:
как эти китайские штуки там оказались и как их удалить? »
ставили 360 Total Security или другое китайское?

-------
Win 7SP1 MSDN +ESU/Embedded+2008 R2. Адресовано любителям переставлять Windows: СИФИЛИС ампутацией не лечат. ИМХО.


Отправлено: 08:25, 12-01-2024 | #5


Новый участник


Сообщения: 34
Благодарности: 10

Профиль | Отправить PM | Цитировать


Вложения
Тип файла: zip Crypto.zip
(19.0 Kb, 6 просмотров)

Цитата Petya V4sechkin:
jenxp, выложите содержимое (в Regedit -> меню Файл -> Экспорт) раздела реестра
HKEY_LOCAL_MACHINE\SOFTWARE\Microsoft\Cryptography »
вот.
PS. забыл сказать, пользуюсь криптопро скачал с оф.сайта.

Отправлено: 14:26, 12-01-2024 | #6


Новый участник


Сообщения: 34
Благодарности: 10

Профиль | Отправить PM | Цитировать


Цитата sputnikk:
ставили 360 Total Security или другое китайское? »
нет

Отправлено: 14:26, 12-01-2024 | #7



Moderator


Сообщения: 53589
Благодарности: 15546

Профиль | Отправить PM | Цитировать


jenxp, ничего подозрительного в этой ветке.

Можете сделать лог Process Monitor следующим образом:
  1. запустите Process Monitor;
  2. запустите оснастку Сертификаты;
  3. сохраните лог: меню File -> Save -> PML-формат;
  4. заархивируйте и выложите на файлообменник, например dropmefiles.com.
Это сообщение посчитали полезным следующие участники:

Отправлено: 19:41, 12-01-2024 | #8


Аватара для sputnikk

Ветеран


Сообщения: 3922
Благодарности: 539

Профиль | Отправить PM | Цитировать


Скопируйте иероглифы и проверьте в переводчике и поисковике

-------
Win 7SP1 MSDN +ESU/Embedded+2008 R2. Адресовано любителям переставлять Windows: СИФИЛИС ампутацией не лечат. ИМХО.


Отправлено: 06:40, 13-01-2024 | #9


Новый участник


Сообщения: 34
Благодарности: 10

Профиль | Отправить PM | Цитировать


Изображения
Тип файла: jpg Без имени.jpg
(227.0 Kb, 15 просмотров)

Цитата Petya V4sechkin:
enxp, ничего подозрительного в этой ветке.
Можете сделать лог Process Monitor следующим образом:
запустите Process Monitor;
запустите оснастку Сертификаты;
сохраните лог: меню File -> Save -> PML-формат;
заархивируйте и выложите на файлообменник, например dropmefiles.com. »
Спасибо за наводку, Вы как всегда гениальны

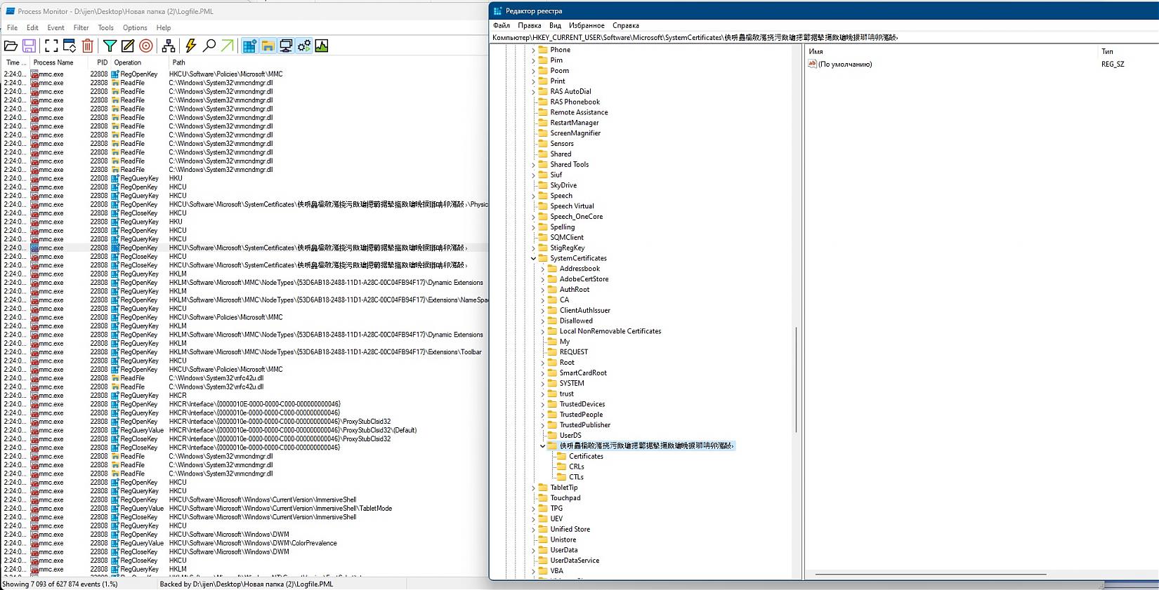
Вот где оно было, но мне непонятно - я сделал скрин - сунул в файнридер, чтобы он его как текст выдал - и так делал по одному иероглифу поиск - и мне говорило что ничего нет.

вот разделы реестра где они сидели:
HKCU\Software\Microsoft\SystemCertificates
HKEY_LOCAL_MACHINE\SOFTWARE\Microsoft\SystemCertificates

Последний раз редактировалось jenxp, 18-01-2024 в 14:15.

Это сообщение посчитали полезным следующие участники:

Отправлено: 02:32, 18-01-2024 | #10



Компьютерный форум OSzone.net » Клиентские ОС Microsoft » Microsoft Windows 11 » Разное - [решено] Консоль "Сертификаты"

Участник сейчас на форуме Участник сейчас на форуме Участник вне форума Участник вне форума Автор темы Автор темы Шапка темы Сообщение прикреплено

Похожие темы
Название темы Автор Информация о форуме Ответов Последнее сообщение
Разное - Все сертификаты в оснастке имеют статус "Revoked" NordeN96 Microsoft Windows 7 0 22-04-2022 09:49
Службы - [решено] Прекращена работа приложения "Консоль управления (MMC)" Maximm0997160362 Microsoft Windows 7 7 19-06-2020 18:46
2012 R2 - Консоль "Конфигурация узла сеансов удаленных рабочих столов" Nightwolf_82 Windows Server 2012/2012 R2 7 29-11-2018 21:57
Разное - Ошибка Брандмауэр Windows "Консоль управления (MMC) не может создать оснастку". Евгений Колесников Microsoft Windows 8 и 8.1 4 01-07-2015 00:44
Запретить/удалить пункт "Programs" ("Программы") из меню кнопки "Start" ("Пуск") submaster Microsoft Windows NT/2000/2003 5 13-09-2006 12:29




 
Переход

>