|
Внимание, важное сообщение: Дорогие Друзья!
В ноябре далекого 2001 года мы решили создать сайт и форум, которые смогут помочь как начинающим, так и продвинутым пользователям разобраться в операционных системах. В 2004-2006г наш проект был одним из самых крупных ИТ ресурсов в рунете, на пике нас посещало более 300 000 человек в день! Наша документация по службам Windows и автоматической установке помогла огромному количеству пользователей и сисадминов. Мы с уверенностью можем сказать, что внесли большой вклад в развитие ИТ сообщества рунета. Но... время меняются, приоритеты тоже. И, к сожалению, пришло время сказать До встречи! После долгих дискуссий было принято решение закрыть наш проект. 1 августа форум переводится в режим Только чтение, а в начале сентября мы переведем рубильник в положение Выключен Огромное спасибо за эти 24 года, это было незабываемое приключение. Сказать спасибо и поделиться своей историей можно в данной теме. С уважением, ваш призрачный админ, BigMac... |
|
| Компьютерный форум OSzone.net » Клиентские ОС Microsoft » Microsoft Windows 2000/XP » Ошибка - [решено] Пропал диск после работы с Acronis Disk |
|
|
Ошибка - [решено] Пропал диск после работы с Acronis Disk
|
|
Новый участник Сообщения: 3 |
Доброго всем дня !
![]() Дело было так : Комп разбит на два диска C: и D: Скачал Acronis Disk Director Home v.11 Portable (по другим причинам была возможность пользоваться только ей) С диска D: отрезал свободного места, ошибок не бало, после этого диск было видно, инфа с него читалась. Затем попытался к диску C: добавить освободившееся место, но вылезла ошибка, точно не процитирую, но смысл в том, что не может запустить какой-то файл связанный с Acronis-ом. Думаю ладно, нет так нет, диск же D: живой все с него читается, все видит. Дайка думаю перезагружусь...... ...... После перезагрузки: 1.Диск D: видно, но размер его ноль, и инфы на нем тоже ноль, файловая система на нем RAW. 2.Подключаешь любую флэшку, появляется синий экран и комп уходит в ребут. А вопросы такие: 1. Скорее всего слетела файловая система на диске D:, можно ли ее восстановить без потери данных и как ? 2. Что с флэшками ? Мышь ведь то же usb , она работает, а флэшки и hdd-usb нет. Спасибо за ответ. |
|
|
Отправлено: 17:58, 09-05-2012 |
|
Новый участник Сообщения: 7
|
Профиль | Отправить PM | Цитировать |
|
Отправлено: 21:58, 21-01-2019 | #11 |
|
Новый участник Сообщения: 7
|
Профиль | Отправить PM | Цитировать блин, правила загрузки фото старее моего прадедушки. андеграунд типа такой?
блин. еще и ветку свою потерял http://forum.oszone.net/attachment.p...1&d=1548096987 http://forum.oszone.net/attachment.p...2&d=1548096987 |
|
Отправлено: 21:59, 21-01-2019 | #12 |
|
Ветеран Сообщения: 27449
|
Профиль | Отправить PM | Цитировать ВетерVeter, просто используйте вменяемый сторонний хостинг изображений, например, Imgur.com, не забывая прятать большие изображения под спойлер.
|
|
Отправлено: 22:37, 21-01-2019 | #13 |
|
Ушел из жизни Сообщения: 8595
|
Профиль | Сайт | Отправить PM | Цитировать ВетерVeter, SMART нормальный. А что у вас со шнурком SATA было: выскакивал, что ли — или болтался в разъёмах? Аж 10950 ошибок при норме — ни одной... Чую, кровушки он вам попортил...
По DMDE же — в районе полудня если доберусь. Похоже что кое-что удастся вытащить. |
|
------- Отправлено: 01:22, 22-01-2019 | #14 |
|
Ушел из жизни Сообщения: 8595
|
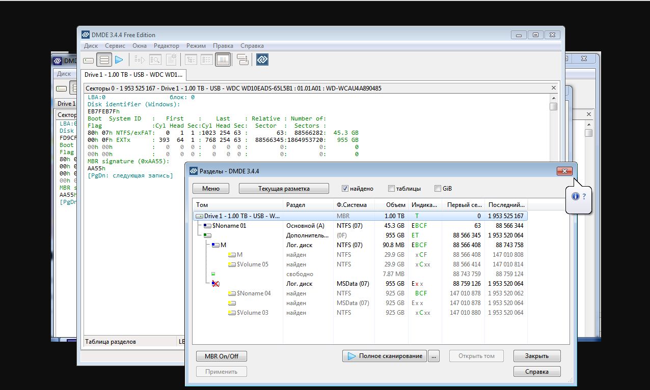
Профиль | Сайт | Отправить PM | Цитировать ВетерVeter, по скриншоту DMDE:
Встаньте мышкой на серенький раздел $Noname 04 и нажмите ставшую активной кнопку "Открыть том". Если утилита предложит проанализировать файловую систему — согласитесь (пока вы не нажали кнопку "Применить" — все изменения являются виртуальными, совершаясь только в памяти, и на винчестер не заносятся). Когда том откроется — разверните слева ветвь $Root, нажав на треугольничек около него. Структура папок вам в этой ветви знакома (папки слева разворачивать таким же образом)? Если да — правильно ли восстанавливаются выборочные файлы из правой панели (те, которые легко проверить зрительно: фото, ролики, документы) на другой носитель? То же самое — с сереньким разделом M, который над $Noname 05. |
|
------- Отправлено: 21:23, 22-01-2019 | #15 |
|
|
Участник сейчас на форуме |
|
Участник вне форума |
![]() |
Автор темы |
![]() |
Сообщение прикреплено |
| |||||
| Название темы | Автор | Информация о форуме | Ответов | Последнее сообщение | |
| HDD - [решено] Разбил жесткий диск на 2 части Acronis'om, после чего жесткий диск не работает | Borisloveman | Накопители (SSD, HDD, USB Flash) | 12 | 15-02-2012 22:53 | |
| Установка - [решено] Не ставится XP после разбивки диска Acronis Disk Director'ом | EtoNik | Microsoft Windows 2000/XP | 4 | 06-03-2011 22:18 | |
| Установка - пропал раздел после работы Partition Magic | Igor24z | Microsoft Windows Vista | 2 | 04-02-2009 13:33 | |
| HDD - Не открывается диск после Disk Password Protection | crazy_pen.. | Накопители (SSD, HDD, USB Flash) | 3 | 10-04-2008 19:30 | |
| [решено] После неправильного завершения работы пропал диск D, после chkdsk диск появился | vova_r80 | Microsoft Windows 2000/XP | 3 | 23-11-2006 17:06 | |
|